Головна сторінка бізнес-порталу "Леонорм"

КОНТАКТИ

НОВИНИ РЕЄСТРАЦІЯ МАГАЗИН СИСТЕМИ ПОШУК (RUS)

 

Для користувачів актуалізованої БД «Електронний каталог національних та міждержавних стандартів України» інформаційної системи «ЛЕОНОРМ-ІНФОРМ» ми пропонуємо швидкий алгоритм отримання переліку стандартів, щодо яких відбулись зміни за певний період з можливістю перегляду детальних бібліографічних описів НД.

  • Для пошуку документів, щодо яких відбулися зміни за конкретний місяць, наприклад, квітень 2026 р. у «ЛЕОНОРМ-ІНФОРМ» на вкладці "Пошук" необхідно вказати критерій:
    Знайти НД, в яких «Документ щодо чинності» містить слова «04.2026»
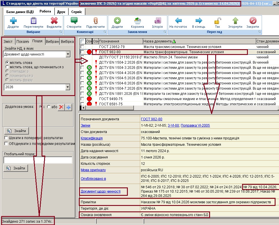
  • Для пошуку документів, щодо яких відбулися зміни з початку року у «ЛЕОНОРМ-ІНФОРМ» на вкладці "Пошук" необхідно вказати критерій:
    Знайти НД, в яких «Документ щодо чинності» містить слова «2026» 

Знайти НД, в яких «Документ щодо чинності» містить слова «2026»



 


Назад


ПРОДУКЦІЯ ТА ПОСЛУГИ

СУПРОВІД ПРОДУКТІВ

НОРМАТИВНІ АКТИ

ПОСИЛАННЯ

КЛІЄНТИ

ПАРТНЕРИ

Сторінка "ЛЕОНОРМ" на facebook

    БД «Електронний Реєстр Технічних регламентів України  Актуалізація Ваших НД   http://www.germiona.com.ua/  
 

 

Copyright © 2004-2026, ЛЕОНОРМ.